购买的账号如何登录与使用
保姆式从头开始教程
1.我们首先需要准备一个VPN
这里咱们推荐一元机场 12元一年每月100G

2.前往Telegram官网获取客户端地址
请注意不要下载盗版地址,可能会导致未知问题!
点击即可进入 (需开加速器)https://telegram.org/
若登录提示需收费验证码 / 要输入邮箱 / 发送到SMS → 请更换 IME 软件登录;使用 IME 或者 nicegram 登录可免费短信 / 邮箱 / 语音验证。
https://nicegram.app/download?utm_source=chatgpt.com
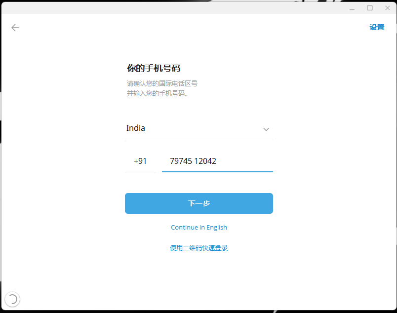
2.拆分卡密
917974512042|http://474777.xyz/c458d52004664bdd9a53f29d5efe9551/getOTP|
这里我们需要拆分
91代表国家区号 也就是印度
那么实际就行
+91 7974512042
然后接码链接就是
http://474777.xyz/c458d52004664bdd9a53f29d5efe9551/getOTP
3.开始登录
进入客户端 填写相关号码信息 点击下一步


去浏览器 复制接码网址 进入并获取验证码

验证码输入进去即可 至此 完成登录 可以正常使用了
